1. Albert van Bochove
  2. PowerBuilder
  3. Wednesday, 20 September 2023 07:08 PM UTC

Hello,

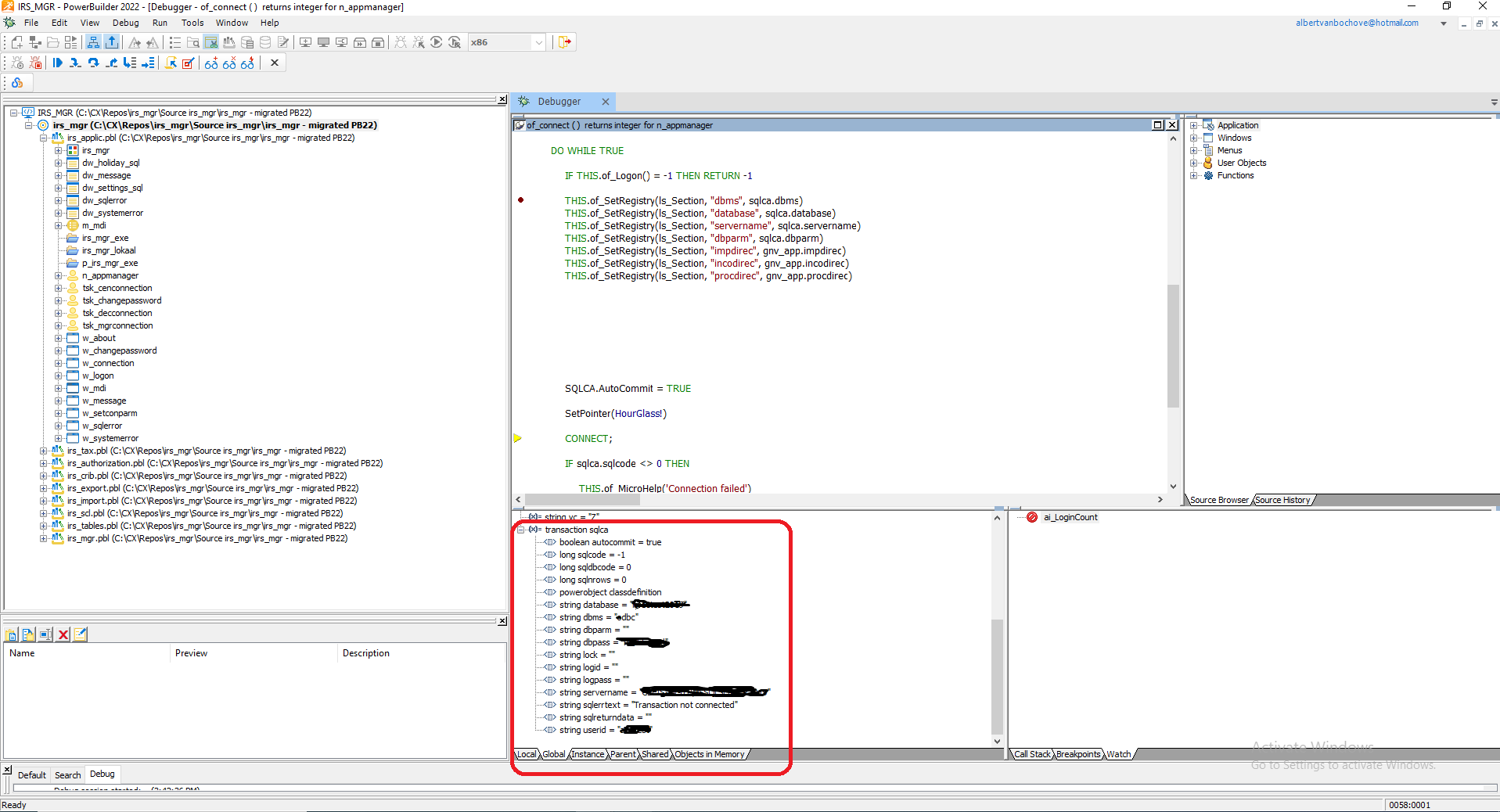
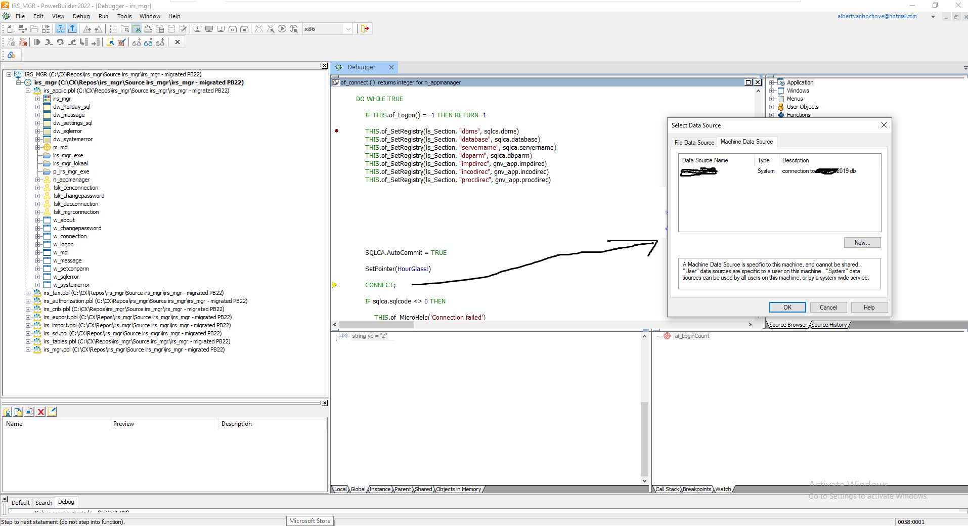
in my application I am connecting to the database using the connection string that is defined in a Registry key, this is my code and as I show you in the attached images, you can see that when I debug my code I am receiving my transaction all the information correctly, my question is, if the registry key is well defined, because when the app reaches the line that says connect, it shows a window dialog for the user to choose the odbc connection that is already defined in the registry key ? I don't want the user to have to choose again the odbc connection that the app is going to use, I just want them to enter their username and password and the app to open correctly, I have an unwanted step, and I don't know how to remove it from above.

How to make this connection without that dialog to choose the odbc connection?

Attachments (3)

Responses (6)
  1. Likes
  2. Latest
  3. Oldest
Loading...

Find Questions by Tag

.EXE .NET 6.0 .NET Assembly .NET Core 3.1 .NET Core Framework .NET DataStore .NET Std Framework 32-bit 64-bit ADO.NET AEM AI Algorithm Amazon AWS Android Apache API APK App Store App Store (Apple) Appeon Workspace Appeon Xcelerator Plug-in Architecture Array ASE Asynchronous Methods Authentication AutoBuild AutoCompiler Automated Testing Automation AutoScript Azure Barcode Base64 Batch BigData BLOB Branch & Merge Browser Bug Build Button C# C# Class Importer C# Editor C# Model generator Calendar Camera Certificate Chrome Citrix Class Client Client/Server Cloud Cluster Collection COM Command Line Compiler Compression Computed Field Configuration Controls Cookies Cordova Crash Cross-Platform Crosstab CSharpAssembly CSharpObject CSS CSV Cursor Data Database Database Driver Database Painter Database Profile Database Provider DataObject DataSource DataStore DataStore (C#) DataStore (PS) DataType DataWindow DATE DATETIME DB2 Debug Debugger Debugging Deployment Design DLL DO-WHILE Dockable Docker Documentation DOUBLE Download DPI DragDrop Edge Edit Style Editor Elevate Conference Email Embedded SQL Emulator Encoding Encryption Enhancement Request Entity Entity Framework ERP Error Event Event Handler Event Handling Excel Exception Export Expression External Functions F# Field File File Access Filter Firefox Firewall Font FOR-NEXT Foreground Format Function Garbage Collection GeoLocation Git Graph HANA Hash Header HTML/5 HTTP/S HTTPClient Icon IDE Identity IIS IMAPI Import InfoMaker Inheritance Installation Integer IntelliSense Interface Internet Internet Explorer iOS IPA iPad iPhone IWA J# Java JavaScript JBoss JDBC JOIN JSON JSONGenerator JSONParser Kestrel Label Lambda Large File LDAP Library License LINQ Linux OS Load Balancing Localization Localized PBVM Log In Log Out Logging LONG LONGLONG macOS MAPI Maps MDI Memory Memory Leak Menu Merge MessageBox Messagging Method Migration MIME TYPE Mobile Model ModelStore ModelStore (C#) MSOLEDBSQL Multi Threading MVC MySQL n-Tier Namespace NativePDF Nube NVO OAuth ODATA ODBC Office Offline OLE OLEDB Online Open Source OpenAPI OpenSSL Oracle OrcaScript Other Outlook Output Package Parameter Patch PayPal PB Classic PB Native PB.NET PBC PBD PBDOM PBG PBJVM PBL PBNI PBORCA PBVM PBX PDF Performance Permission PFC Picture Pipeline Play Store (Google) Plugin Popup Port POST PostgreSQL PowerBuilder PowerBuilder (Appeon) PowerBuilder (SAP) PowerBuilder Compiler PowerBuilder Runtime PowerClient PowerScript (PS) PowerScript IDE PowerScript Migrator PowerServer PowerServer Mobile PowerServer Toolkit PowerServer Web PowerServerLabel Print Properties Proxy Publish PULL PUSH Query Regression Release Renew Resize Response REST Retrieve RibbonBar RibbonBar Builder RibbonView Rich Text Roadmap RPC Runtime Packager SaaS Scaffolding Script SDI SDK Security Server Service Session Single Sign-on Size SMTP SMTPClient SnapDevelop SOAP Solution Sort Source Code Speech Recognition SQL SQL Anywhere SQL Server SqlBuilder SqlExecutor SQLite SqlModelMapper Storage Stored Procedure Subscription SVN Swagger Syntax TabbedBar TabbedView Tablet TabPage Target TE Control Testing Text TFS Theme TIME Timer TLS/SSL Tomcat TortoiseGit TortoiseSVN Transaction Transparency Trial Trigger TRY-CATCH TX Control Type UI ULONG UltraLite Uninstall Unit Test Unit Testing UNIX OS Update Upgrade Upload URL User Center User Object UWP Validation VARCHAR Variable Versioning Visual Studio Visual Studio Code VM Voice Warning WCF Web API Web Extensions Web Service WebBrowser WebForms WebLogic WebSphere WildFly WinAPI Window Windows OS WinForms Wizard Workgroup Workspace WPF XCODE XHTML XML Zoom

Helpful?

If a reply or comment is helpful for you, please don’t hesitate to click the Helpful button. This action is further confirmation of their invaluable contribution to the Appeon Community.